この記事では、ChatGPT ってよく聞くけどなんなの?嘘をつくなら使い物にならないのでは?といったまだ ChatGPT を使ったことがない ChatGPT 超初心者の方向けに ChatGPT を全力で解説します。なぜ、この記事を書いたかというと、ChatGPT を使うスキルがあるかないかで、今後の人生に圧倒的な差が生まれると考えており、全ての人がこのツールをうまく使いこなすことを願っているからです。
ChatGPT ってなに?
実際に ChatGPT に ChatGPT とは何なのかを説明してもらいましょう。

返答してくれたように、ChatGPT は人工知能です。
しかし、今までの人工知能のレベルとは、その賢さが段違いです。
質問に対しての返答がほとんど人間と区別がつきません。
さらに、ChatGPT の優れている点は、文脈(コンテキスト)を理解できることです。例えば、先ほどの回答は少し長かったので、短く説明してもらいましょう。以下のように、回答を短くしてもらうように頼むと、前回の会話の文脈を理解して、望んだ結果を返してくれます。

ChatGPT はレシピ提案、恋愛相談、ブログ生成、プログラミング、アイデア提案、特定の質問、日常会話、などあらゆることに幅広く使うことができます。
ChatGPT はどうやって使える?
ChatGPT は現状はウェブサイトから使えます。パソコンからでも、スマホからでも使えます。しかも、圧倒的な高機能を誇りながら、現在は無料で使えます。以下のURLが ChatGPT のウェブサイトです。アクセスして登録してみましょう。
会員登録は無料。簡単。たった3ステップ。一瞬でできます。

Login か Sign up を押すと Gmailアカウントが要求されるので、ログインします。続いて、名前を入力します。

電話番号が要求されるので入力します。認証して会員登録は完了です。

こちらがトップ画面。下の入力フォームになんでもいいので入力してみましょう!

有料版(ChatGPT Plus)について
2月11日に、ChatGPT Plusが日本ユーザーも申し込めるようになりました。
ChatGPTの画面から「Upgrade plan」からアップグレードできるようになり、以下のようなメリットがあります。
GPT-4 が使える
利用ピーク時も通常応答
レスポンス時間の短縮
新機能と機能改善の先行利用
料金は、USD $20/月なので、約3000円ぐらいです。GPT-4は今までのGPT-3.5と比較して非常にパワフルになったため迷っている人は、登録をお勧めします 。
ChatGPT を使う上での注意点
続いて、ChatGPT を使っていく上での注意点を2つだけお伝えしておきます。まず大事なことは、ChatGPT が言うことが全て正しいとは信じないことです。なぜかというと、ChatGPT は自信満々に真実ではないことをあたかも本当のことのように言うことがあるからです。この現象を、Hallucinationと言います。ChatGPT の出力結果を盲信せず、本当に大切なことは自分で判断しましょう。
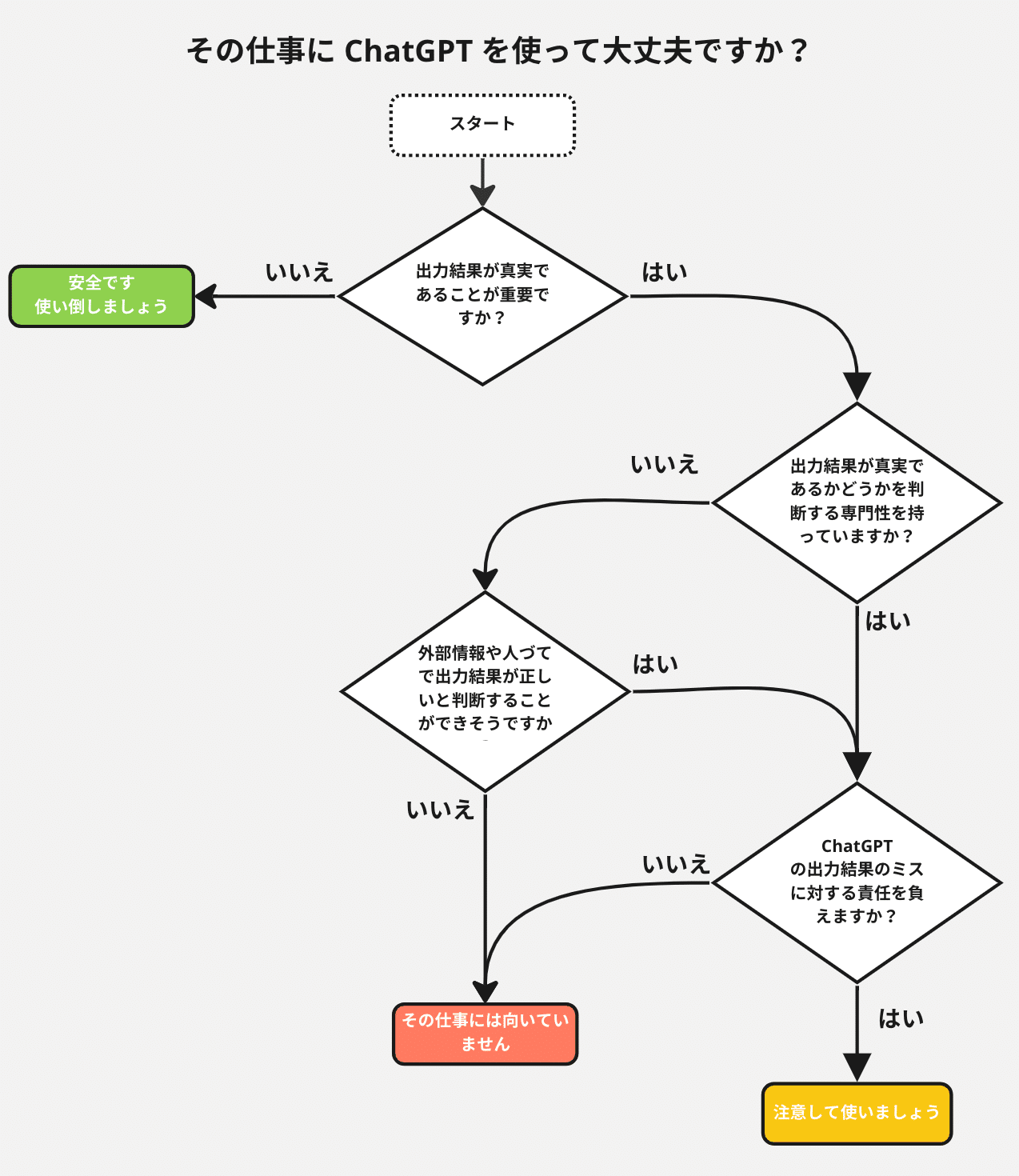
仕事で使う場合には以下のワークフローに従うといいかと思います。

他に、特に重要な点として言えることは、極力英語を使う、ということです。なぜかというと、英語と日本語では ChatGPT の出力結果のクオリティが著しく違うからです。日本語で質問すると、間違った答えが返ってくることが、英語では合っていたりすることが結構あります。
例えば、以下のように、本来は村上春樹が正解のところ、日本語で聞くと間違えます。英語は合っています。これはおそらく日本語と英語の学習するデータ量の差の問題です。

そのため現状は、英語ができる人は、そのまま英語で、英語が苦手な人は、DeepLなどで、一度質問を英語にしてからそれを貼り付けて質問することをお勧めします。
ChatGPT はどのような用途に使える?
ChatGPT の応用可能性は無限大です。
まずはこの辺の記事が使用用途の参考になるかと思います:
https://agi-labo.com/articles/n349287f94138







